| View previous topic :: View next topic |
| Author |
Message |
mutae How do I cheat?
Reputation: 0
Joined: 11 Sep 2023 Posts: 2
|
Posted: Mon Sep 11, 2023 7:43 am Post subject: how to find fields address |
|
|
Hello.
First of all, I am sorry that my English is not good enough. I'm a beginner at cheat engine
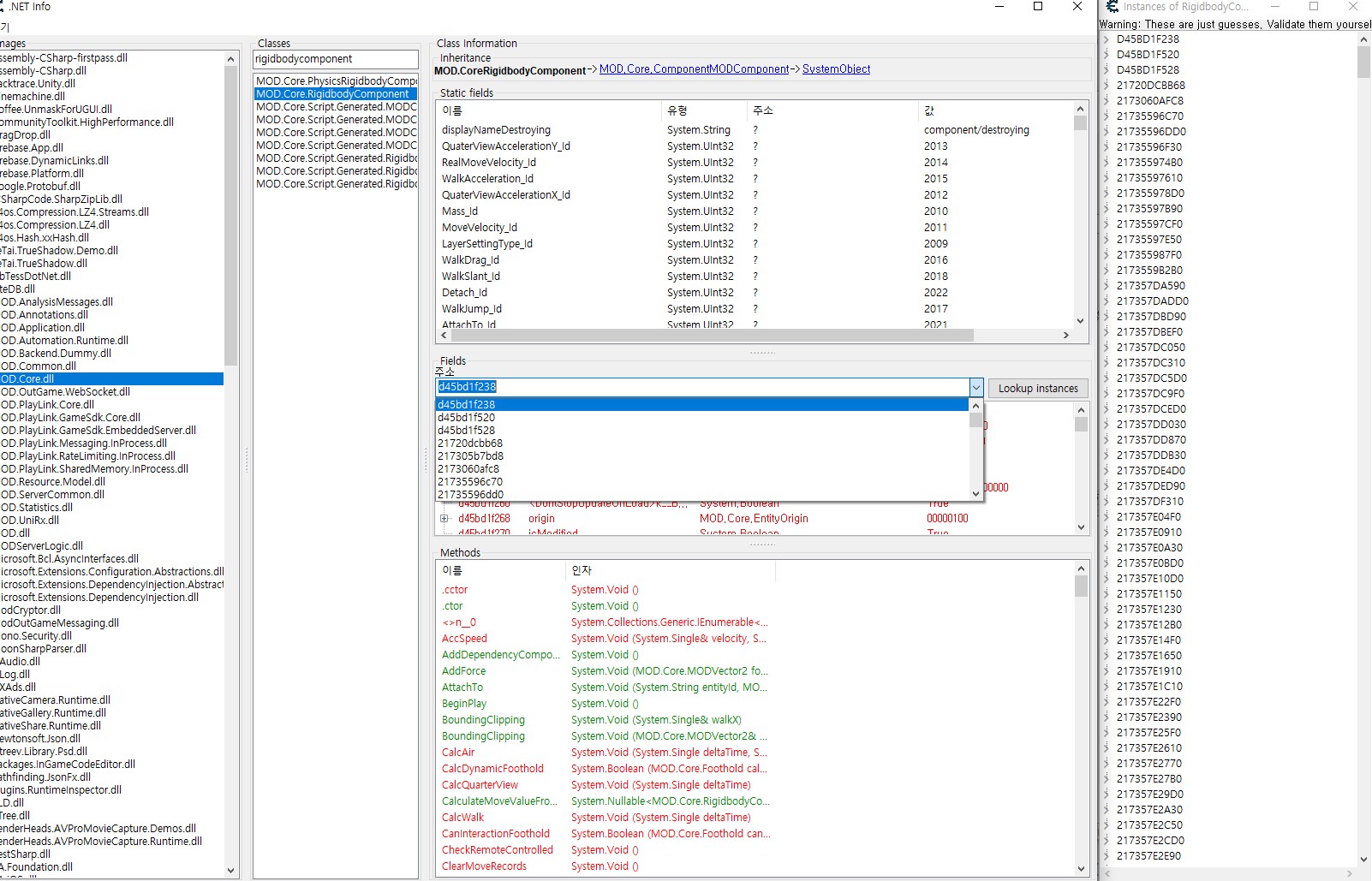
I'm using the .net information of Unity game
If click .net info > lookup instance, I will ask because the field address and the actual valid address are different
What is the difference between the two and can I find the exact address with the lookup instance?
| Description: |
|
| Filesize: |
107.78 KB |
| Viewed: |
2160 Time(s) |

|
| Description: |
|
| Filesize: |
120.2 KB |
| Viewed: |
2160 Time(s) |

|
|
|
| Back to top |
|
 |
Dark Byte Site Admin
Reputation: 472
Joined: 09 May 2003 Posts: 25869 Location: The netherlands
|
Posted: Tue Sep 12, 2023 2:52 am Post subject: |
|
|
try clicking that button with the "v" on the right
perhaps the address in in there
_________________
Do not ask me about online cheats. I don't know any and wont help finding them.
Like my help? Join me on Patreon so i can keep helping |
|
| Back to top |
|
 |
mutae How do I cheat?
Reputation: 0
Joined: 11 Sep 2023 Posts: 2
|
Posted: Tue Sep 12, 2023 6:08 am Post subject: |
|
|
| Dark Byte wrote: | try clicking that button with the "v" on the right
perhaps the address in in there |
Thank you for your answer.
I asked because there were too many addresses even if I used a different method than the one you told me. If I do this, I have about 1500 addresses. Is there any other way
For example, should I look for it one by one? If I look for it one by one and modify the bell value, the game turns off, and I have to find the address again from the beginning, so it seems almost impossible.
| Description: |
|
| Filesize: |
396.17 KB |
| Viewed: |
2059 Time(s) |

|
|
|
| Back to top |
|
 |
|