 |
Cheat Engine The Official Site of Cheat Engine
|
| View previous topic :: View next topic |
| Author |
Message |
TheyCallMeTim13 Wiki Contributor
Reputation: 51
Joined: 24 Feb 2017 Posts: 976 Location: Pluto
|
Posted: Tue Apr 10, 2018 5:21 pm Post subject: |
|
|
Put a plain text file where you want to download from, then get the text and print it to see if you get what you think you should.
| Code: |
local url = ''
local int = getInternet()
local text = int.getURL(url)
int.destroy()
print(text) |
_________________
|
|
| Back to top |
|
 |
AylinCE Grandmaster Cheater Supreme
Reputation: 37
Joined: 16 Feb 2017 Posts: 1551
|
Posted: Tue Apr 10, 2018 6:24 pm Post subject: |
|
|
| TheyCallMeTim13 wrote: | May be this is what your looking for, this is made by Zanzer and will auto-update the table from a server file (but I've never used it my self just remembered the thread).
Automatically Update to Latest Cheat Table |
Thanks.. Thanks.. Thanks..
I think I'm reaching a conclusion.
I will share a detailed Trainer tomorrow.
I worked on your idea (Zanzer-AutoUpdate (Thanks @Zanzer)).
I just have a curiosity, I have to solve them:
When the new version is downloaded (Changed)
Trainer subsequent use
Will it continue in the new version?
or the new version will now remain the registered version!
I have to test it tomorrow.
Also, can I install .CETRAINER instead of .CT ..?
(Zanzer said there is no guarantee for .exe.
Is there a chance for the trainer!)
I have to test all these questions. crazy questions in my mind.
I must also try your last code.
and also,
If @Corroder looking for solutions, I have to wait for the result.
Thanks again. and for giving you hope again.
_________________
|
|
| Back to top |
|
 |
Corroder Grandmaster Cheater Supreme
Reputation: 75
Joined: 10 Apr 2015 Posts: 1668
|
Posted: Tue Apr 10, 2018 6:56 pm Post subject: |
|
|
Made some test :
1. Testing #1 Original script :
| Code: | function myWholeCode()
f = createForm()
f.setSize(200,200)
b = createButton(f)
b.setSize(100,100)
b.left = (f.width - b.width) / 2
b.top = (f.height - b.height) / 2
b.Caption = 'My Button'
function showMsg()
showMessage('Hello there...!!')
return
end
b.onClick = showMsg
f.show()
end
myWholeCode() |
Script has stored at paste.bin with name : mcode.lua and URL is : https://pastebin.com/raw/1jDXDFcn (Raw data)
Then test to call that script with :
| Code: | local url = 'https://pastebin.com/raw/1jDXDFcn'
local int = getInternet()
local text = int.getURL(url)
int.destroy()
load(text)() |
Result : Work properly without error (see. Picture 1 attached)
2. 1. Testing #2 @Aylin Original script with little modification as below :
| Code: | function mcode()
local my_function = decodeFunction('c-p.[-A:,.... bla..bla..bla
my_function()
end |
Script has stored at paste.bin with name : specimen1.lua (not txt format) URL is : https://pastebin.com/raw/rRCfBbjT (Raw data)
Then test to call that script with :
| Code: | local url = 'https://pastebin.com/raw/rRCfBbjT'
local int = getInternet()
local text = int.getURL(url)
int.destroy()
load(text)()
mcode() |
result : "Error:?:-1: attempt to index a nil value (field 'UDF1')"
It show script loaded properly but gave error because I am not make form UDF1 or other properties, etc which CE can not recognized it all then.
Conclusions :
1. No matter with web host service (you can use pastebin, tinypaste, etc)
2. Save / store script at web host with file format : *.lua or *.CT or *.CETRAINER
3. If your script has encoded script, then put it under a FUNCTION (see script above as an example)
4. If you must save/stored your encoded script as 'format:txt", then need manipulating it when call that script from web host by : (NOT TESTED)
- call using script above
- next create stream file and add contents from text loaded from URL
- save to local disk as temporary file or save as lua file
- call that lua file from path or stream file and execute
Try your self
| Description: |
| Test Result : load script form URL |
|
| Filesize: |
32.19 KB |
| Viewed: |
27422 Time(s) |

|
_________________
Stealing Code From Stolen Code...
And Admit It.. Hmmm....Typically LOL |
|
| Back to top |
|
 |
TheyCallMeTim13 Wiki Contributor
Reputation: 51
Joined: 24 Feb 2017 Posts: 976 Location: Pluto
|
Posted: Wed Apr 11, 2018 12:55 am Post subject: |
|
|
I think the main problem you might run into with EXEs, is AVs and them deleting the trainers EXE; you might have to prompt the user about tuning if off.
But I feel the need to add that; because of the part of me that thinks tin foil hats are stylish, I would probably not use a trainer that auto updated it self. Table sure, but not an EXE form some lone person I really don't know.
_________________
|
|
| Back to top |
|
 |
AylinCE Grandmaster Cheater Supreme
Reputation: 37
Joined: 16 Feb 2017 Posts: 1551
|
Posted: Wed Apr 11, 2018 6:08 am Post subject: |
|
|
| TheyCallMeTim13 wrote: |
But I feel the need to add that; because of the part of me that thinks tin foil hats are stylish, I would probably not use a trainer that auto updated it self. Table sure, but not an EXE form some lone person I really don't know. |
I do not use .exe trainer.
I'm always on the CETRAINER side.
But @Zanzer code only supports .CT format.
.cetrainer the 'Temp' is saving the folder,
but there is no change or the new version is not opened.
Maybe use DropBox, it affects file.
But DropBox .CT also does not make any mistakes.
I tried the code you gave, it worked nice.
Print; He wrote the whole Script correctly.
| Code: | local url = ''
local int = getInternet()
local text = int.getURL(url)
int.destroy()
print(text) |
I think @Corroder and error in global code:
| Code: | local url = 'https://pastebin.com/raw/1jDXDFcn'
local int = getInternet()
local text = int.getURL(url)
int.destroy()
load(text)() |
It must be a mistake. The 'LOAD' function is constantly failing.
@Corroder;
I tried the last encoding you gave
(I can not reach 'Pastebin', you know! I tried DropBox)
but every time it targeted the 'load' function and gave an error.
I tried .CT, .CETRAINER and .LUA. Conclusion: The 'load' error again
@TheyCallMeTim13, perhaps to reach a conclusion.
Print (text) function correctly wrote the code.
maybe the second step is to write it into 'Script'.
The weird thing is: @Zanzer code: Game.cetrainer the 'Temp' is saving the file.
but why it does not run and does not replace with the old version!
| Code: | --{$lua}
if syntaxcheck then return end
--[ENABLE]
UDF1.CEButton1Click(sender)
local TABLE_VERSION = 1
local version_url = "https://docs.google.com/document/d/1h9fxfqztRnyamuXn75hElBEgf2OWJcogOPZBH3P9GN8/export?format=txt"
local table_url = "http://forum.cheatengine.org/download.php?id=119714"
local http = getInternet()
local result = http.getURL(version_url)
if result then
local version = tonumber(result:match("%d+"))
if version > TABLE_VERSION then
local answer = messageDialog("There is a newer version of this table.\nWould you like to download it now?", mtWarning, mbYes, mbNo)
if answer == mrYes then
messageDialog("Be sure to save the new table!", mtInformation, mbOK)
local latest = http.getURL(table_url)
if latest ~= nil then
local name = os.getenv("TEMP")
name = name .. "\\Zanzer.CT"
local file = io.open(name, "w")
file:write(latest)
file:close()
loadTable(name)
else
messageDialog("Failed to load the new table!", mtError, mbOK)
end
end
else
messageDialog("You currently have the latest version!", mtInformation, mbOK)
end
else
messageDialog("Failed to find latest version!", mtError, mbOK)
end
http.destroy()
--{$asm}
assert(true)
end
--[DISABLE]
|
This code can be a separate solution.
Incorrect aspects:
1) You can register dozens of Trainer files into the 'Temp' folder.
(You can translate the 'Temp' folder into Trainer garbage!)
2). Not enough power for .CETRAINER file.
(Maybe one more code should be added)
Good sides:
1) With a single click; He is questioning, warning, loading and changing.
(I could not check whether the record is continuing with the new version.)
Maybe @Zanzer or a master, the code update may be correct.
and I still have a lot of crazy questions in my mind.
Thanks for the help.
And please, do not forget to have fun, take the time to life.
_________________
|
|
| Back to top |
|
 |
TheyCallMeTim13 Wiki Contributor
Reputation: 51
Joined: 24 Feb 2017 Posts: 976 Location: Pluto
|
Posted: Wed Apr 11, 2018 7:01 am Post subject: |
|
|
Why not download the new .CETRAINER to the current working folder, so if the user is at "...\Trainers\game name" you download here and just add the version number to the name so like "game.v1-0-1.CETRAINER" then just use "os.execute" to launch the new trainer then close the old one when you detect the new one running.
P.S.: you got me interested in this idea (at lest for CT), this is what I wrote up last night, I will keep working on it and probable make a module at some point.
| Code: |
-- TABLE_VERSION_URL = 'https://docs.google.com/document/d/1pPgHNGV1-EmIpfxxXp0vnoeoZxlCg11ofdV1x78bJEw/export?format=txt'
-- TABLE_URL = 'http://fearlessrevolution.com/index.php?attachments/mgsvtpp-v3-0-9-ct.9549/'
-- dofile([[E:\Documents\My Cheat Tables\~Lua\I2CETUpdater.lua]])
-- CETUpdater.TableVersion = '3.0.8'
-- CETUpdater.TableName = 'mgsvtpp'
-- CETUpdater.TableUrl = 'http://fearlessrevolution.com/index.php?attachments/mgsvtpp-v3-0-9-ct.9549/'
-- CETUpdater.VersionUrl = 'https://docs.google.com/document/d/1pPgHNGV1-EmIpfxxXp0vnoeoZxlCg11ofdV1x78bJEw/export?format=txt'
-- CETUpdater.checkTableVersion()
local NAME = 'I2 Cheat Engine Table Updater'
local CLASS_NAME = 'I2CETUpdater'
local VERSION = '1.0.1'
local AUTHOR = 'Matt Irwin; [email protected]'
local LICENSE = [=[MIT License
Copyright (c) 2018 Matt Irwin
Permission is hereby granted, free of charge, to any person obtaining a copy
of this software and associated documentation files (the "Software"), to deal
in the Software without restriction, including without limitation the rights
to use, copy, modify, merge, publish, distribute, sub-license, and/or sell
copies of the Software, and to permit persons to whom the Software is
furnished to do so, subject to the following conditions:
The above copyright notice and this permission notice shall be included in all
copies or substantial portions of the Software.
THE SOFTWARE IS PROVIDED "AS IS", WITHOUT WARRANTY OF ANY KIND, EXPRESS OR
IMPLIED, INCLUDING BUT NOT LIMITED TO THE WARRANTIES OF MERCHANTABILITY,
FITNESS FOR A PARTICULAR PURPOSE AND NONINFRINGEMENT. IN NO EVENT SHALL THE
AUTHORS OR COPYRIGHT HOLDERS BE LIABLE FOR ANY CLAIM, DAMAGES OR OTHER
LIABILITY, WHETHER IN AN ACTION OF CONTRACT, TORT OR OTHERWISE, ARISING FROM,
OUT OF OR IN CONNECTION WITH THE SOFTWARE OR THE USE OR OTHER DEALINGS IN THE
SOFTWARE.
]=]
local format = string.format
local strE = string.empty or STRING_EMPTY or ''
local t = translate
-- local Logger = {
-- LEVELS = {
-- OFF = 0,
-- FATAL = 1,
-- ERROR = 2,
-- WARN = 3,
-- INFO = 4,
-- DEBUG = 5,
-- TRACE = 6
-- },
-- }
-- for k, v in pairs(Logger.LEVELS) do
-- -- Logger[k:lower()] = function( ... ) return end
-- -- Logger[k:lower() .. 'f'] = function( ... ) return end
-- Logger[k:lower()] = function(msg, ex) return print(msg, ex) end
-- Logger[k:lower() .. 'f'] = function(msg, ... ) return print(string.format(msg, ... )) end
-- end
local Logger = Logger
if Logger == nil then
if type(CETrequire) == 'function' then
Logger = CETrequire('I2CETLogger')
else
Logger = require('I2CETLogger')
end
Logger.LogName = 'CETtele'
end
CETUpdater = {
Name = NAME,
ClassName = CLASS_NAME,
Version = VERSION,
Author = AUTHOR,
License = LICENSE,
TableVersion = TABLE_VERSION,
TableName = TABLE_TITLE,
TableUrl = TABLE_URL,
VersionUrl = VERSION_URL,
}
function CETUpdater.getVersionNumber(versionString)
versionString = table.concat({ string.match(versionString, '(%d+)%.(%d+)%.(%d+)') }, strE)
return tonumber(versionString)
end
function CETUpdater.isTableToDownLoad(versionUrl, tableVersion)
versionUrl = versionUrl or CETUpdater.VersionUrl
local tableVersionStr = tableVersion or CETUpdater.TableVersion
tableVersion = CETUpdater.getVersionNumber(tableVersionStr)
---- ADD: nil check
local iNet = getInternet()
local text = iNet.getURL(versionUrl)
iNet.destroy()
if text then
local version = CETUpdater.getVersionNumber(text)
return (version > tableVersion), tableVersionStr
else
Logger.errorf('Unable to download version file; at: "%s"', versionUrl)
return nil
end
end
function CETUpdater.getNewTable(versionStr, tableUrl, tableName)
versionStr = versionStr or '1.0.1'
tableUrl = tableUrl or CETUpdater.TableUrl
tableName = tableName or CETUpdater.TableName or CETUpdater.ClassName
---- ADD: nil check
local iNet = getInternet()
local newTableStr = iNet.getURL(tableUrl)
if newTableStr ~= nil then
local newTablePath = tableName .. format('.[v%s].CT', versionStr)
local f, err = io.open(newTablePath, 'w')
if f and not err then
f:write(newTableStr)
f:close()
Logger.infof('New table downloaded; from: "%s", to: "%s"', tableUrl, newTablePath)
loadTable(newTablePath)
else
Logger.errorf('Unable to create temp file for new table; at: "%s"', newTablePath)
end
else
Logger.errorf('Unable to download latest table file; at: "%s"', tableUrl)
end
iNet.destroy()
end
function CETUpdater.checkTableVersion()
local downloadTable, versionStr = CETUpdater.isTableToDownLoad()
if downloadTable then
local answer = messageDialog(t('There is a newer version of this table.') .. '\n'
.. t('Would you like to download it now?'), mtWarning, mbYes, mbNo)
if answer == mrYes then
CETUpdater.getNewTable(versionStr)
messageDialog(t('Be sure to save the new table!'), mtInformation, mbOK)
end
else
messageDialog('You currently have the latest version!', mtInformation, mbOK)
end
end
return CETUpdater
|
And here is the logger.
| Code: |
local NAME = 'I2 Cheat Engine Table CEA'
local CLASS_NAME = 'I2CETLogger'
local VERSION = '1.0.1'
local AUTHOR = 'Matt Irwin; [email protected]'
local LICENSE = [=[MIT License
Copyright (c) 2017 Matt Irwin
Permission is hereby granted, free of charge, to any person obtaining a copy
of this software and associated documentation files (the "Software"), to deal
in the Software without restriction, including without limitation the rights
to use, copy, modify, merge, publish, distribute, sub-license, and/or sell
copies of the Software, and to permit persons to whom the Software is
furnished to do so, subject to the following conditions:
The above copyright notice and this permission notice shall be included in all
copies or substantial portions of the Software.
THE SOFTWARE IS PROVIDED "AS IS", WITHOUT WARRANTY OF ANY KIND, EXPRESS OR
IMPLIED, INCLUDING BUT NOT LIMITED TO THE WARRANTIES OF MERCHANTABILITY,
FITNESS FOR A PARTICULAR PURPOSE AND NONINFRINGEMENT. IN NO EVENT SHALL THE
AUTHORS OR COPYRIGHT HOLDERS BE LIABLE FOR ANY CLAIM, DAMAGES OR OTHER
LIABILITY, WHETHER IN AN ACTION OF CONTRACT, TORT OR OTHERWISE, ARISING FROM,
OUT OF OR IN CONNECTION WITH THE SOFTWARE OR THE USE OR OTHER DEALINGS IN THE
SOFTWARE.
]=]
local format = string.format
local strE = string.empty or STRING_EMPTY or ''
local t = translate
I2CETLogger = {
Name = NAME,
ClassName = CLASS_NAME,
Version = VERSION,
Author = AUTHOR,
License = LICENSE,
LogName = 'CETLog',
LEVELS = {
OFF = 0,
FATAL = 1,
ERROR = 2,
WARN = 3,
INFO = 4,
DEBUG = 5,
TRACE = 6
},
}
I2CETLogger.Level = I2CETLogger.LEVELS.WARN
I2CETLogger.Settings = {
PrintLevel = false,
PrintLevelName = true,
PrintLogName = true,
PrintClassName = true,
Padding = 0,
PrintTraceback = false,
PrintTracebackOnError = false,
}
I2CETLogger.format = format
I2CETLogger.tostring = tostring
I2CETLogger.write = print
I2CETLogger.writef = function(msg, ... ) return I2CETLogger.write(I2CETLogger.format(msg, ...)) end
local function split(s, delimiter)
result = {}
for match in (s .. delimiter):gmatch('(.-)' .. delimiter) do
table.insert(result, match)
end
return result
end
function I2CETLogger.logEvent(level, msg, ex)
if msg == nil then
msg = strE
end
if I2CETLogger.Level >= level then
if type(msg) ~= 'string' then
msg = I2CETLogger.tostring(msg)
end
local s = strE
if I2CETLogger.Settings.PrintLevelName then
for k, v in pairs(I2CETLogger.LEVELS) do
local tl = split(debug.traceback(), '\n')
local tn = split(tl[4], ': in function ')[2]
or split(tl[4], ': in field ')[2]
or split(tl[4], ': in upvalue ')[2]
or split(tl[4], ': in ')[2] or '???'
tn = tn:gsub('\'', strE):gsub('<.', strE):gsub('>', strE)
if v == level then
s = k:upper() .. ':'
s = s .. string.rep(' ', 7 - #s)
s = s .. tn .. ':\r\n'
break
end
end
end
if I2CETLogger.Settings.PrintLevel then
s = format('%d:%s', level, s)
end
if I2CETLogger.Settings.PrintLogName and type(I2CETLogger.LogName) == 'string' then
s = format('%s - %s', I2CETLogger.LogName, s)
end
if I2CETLogger.Settings.PrintClassName and type(I2CETLogger.ClassName) == 'string' then
s = format('%s::%s', I2CETLogger.ClassName, s)
end
if type(I2CETLogger.Settings.Padding) == 'number' and I2CETLogger.Settings.Padding > 0 then
s = s .. string.rep(' ', I2CETLogger.Settings.Padding - #s)
end
if I2CETLogger.Settings.PrintTraceback or level == I2CETLogger.LEVELS.TRACE or level == I2CETLogger.LEVELS.FATAL
or (I2CETLogger.Settings.PrintTracebackOnError and level == I2CETLogger.LEVELS.ERROR) then
if msg ~= strE then
msg = msg .. '\r\n'
end
msg = msg .. debug.traceback():gsub('\n', '\r\n')
end
I2CETLogger.write(s .. msg .. '\r\n')
if ex then I2CETLogger.write('Exception:\r\n' .. I2CETLogger.tostring(ex)) end
end
end
for k, v in pairs(I2CETLogger.LEVELS) do
if v > 0 then
I2CETLogger[k:lower()] = function(msg, ex) return I2CETLogger.logEvent(v, msg, ex) end
I2CETLogger[k:lower() .. 'f'] = function(msg, ... ) return I2CETLogger.logEvent(v, I2CETLogger.format(msg, ... )) end
end
end
local function logDebug(parameters, syntaxcheck)
---- logDebug(some DEBUG text to log)
if not syntaxcheck then
I2CETLogger.debug(parameters)
end
return strE
end
local function logInfo(parameters, syntaxcheck)
---- logInfo(some INFO text to log)
if not syntaxcheck then
I2CETLogger.info(parameters)
end
return strE
end
local function logWarn(parameters, syntaxcheck)
---- logWarn(some WARN text to log)
if not syntaxcheck then
I2CETLogger.warn(parameters)
end
return strE
end
local function logError(parameters, syntaxcheck)
---- logError(some ERROR text to log)
if not syntaxcheck then
I2CETLogger.error(parameters)
end
return strE
end
local function logFatal(parameters, syntaxcheck)
---- logFatal(some FATAL text to log)
if not syntaxcheck then
I2CETLogger.fatal(parameters)
end
return strE
end
registerAutoAssemblerCommand('logDebug', logDebug)
registerAutoAssemblerCommand('logInfo', logInfo)
registerAutoAssemblerCommand('logWarn', logWarn)
registerAutoAssemblerCommand('logError', logError)
registerAutoAssemblerCommand('logFatal', logFatal)
if DEBUG then I2CETLogger.Level = I2CETLogger.LEVELS.DEBUG end
I2CETLogger.debugf('%s [v:%s]; Loaded.', CLASS_NAME, VERSION)
return I2CETLogger
|
_________________
|
|
| Back to top |
|
 |
AylinCE Grandmaster Cheater Supreme
Reputation: 37
Joined: 16 Feb 2017 Posts: 1551
|
Posted: Wed Apr 11, 2018 3:14 pm Post subject: |
|
|
| TheyCallMeTim13 wrote: | Why not download the new .CETRAINER to the current working folder, so if the user is at "...\Trainers\game name" you download here and just add the version number to the name so like "game.v1-0-1.CETRAINER" then just use "os.execute" to launch the new trainer then close the old one when you detect the new one running.
P.S.: you got me interested in this idea (at lest for CT), this is what I wrote up last night, I will keep working on it and probable make a module at some point. |
Fine work and archives will be added to the level +1 points.
My mistake in the picture, he says I have a few missing.
I left the Logger as a .lua in the Autorun folder.
but I started getting error.
(It can be sourced from me, like the characters change)
Perhaps a .lua example (for Autorun)
and maybe a passive CT example of updating.
or how to edit it.
even so; You made software from scratch, thank you.
I hope that many CE lovers will benefit from this.
| Description: |
|
| Filesize: |
118.12 KB |
| Viewed: |
27096 Time(s) |

|
| Description: |
|
| Filesize: |
142.92 KB |
| Viewed: |
27096 Time(s) |

|
_________________
|
|
| Back to top |
|
 |
TheyCallMeTim13 Wiki Contributor
Reputation: 51
Joined: 24 Feb 2017 Posts: 976 Location: Pluto
|
|
| Back to top |
|
 |
AylinCE Grandmaster Cheater Supreme
Reputation: 37
Joined: 16 Feb 2017 Posts: 1551
|
Posted: Wed Apr 11, 2018 7:08 pm Post subject: |
|
|
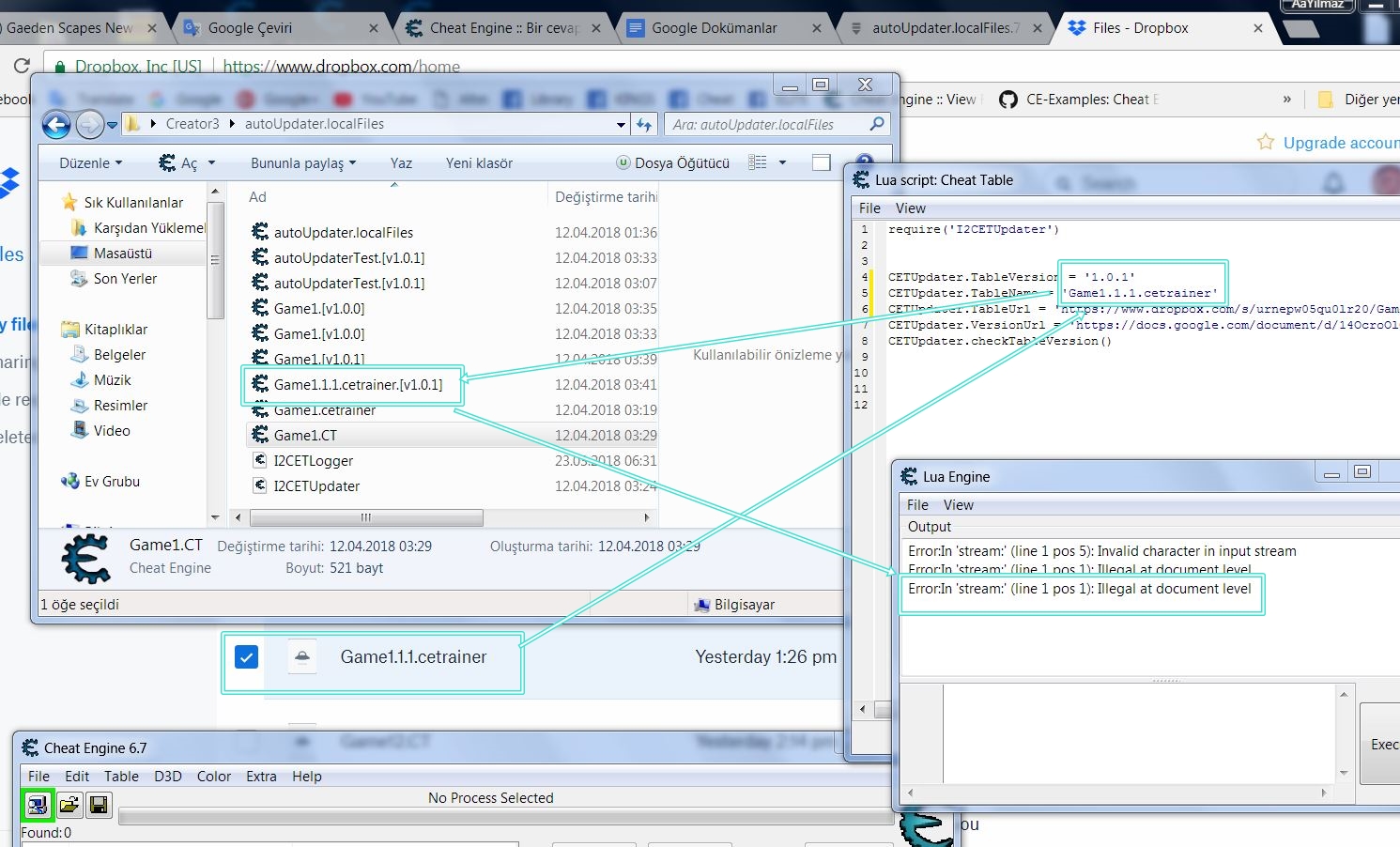
[quote="TheyCallMeTim13"]CE table Lua scripts can't have a "return". I think that's what that error is.
I will share every development:
'Updater' file throws qualifications.
File query and download succeeded,
but the file; . It is formatted as [v1.0.1] and does not open.
The files should be opened in the format in which they were installed; Like .CT or .CETRAINER.
Also, should I distribute these 2 lua files to all members?
Can every PC get equal results?
Below is the error message and the picture of successful download formats.
It downloads all visible formats or writes the code itself.
Because I'm inexperienced, the subject is drifting.
| Description: |
|
| Filesize: |
546.46 KB |
| Viewed: |
27049 Time(s) |

|
| Description: |
|
| Filesize: |
100.7 KB |
| Viewed: |
27049 Time(s) |

|
_________________
|
|
| Back to top |
|
 |
TheyCallMeTim13 Wiki Contributor
Reputation: 51
Joined: 24 Feb 2017 Posts: 976 Location: Pluto
|
Posted: Wed Apr 11, 2018 7:23 pm Post subject: |
|
|
Made some fixes, Try one of these:
Just set "I2CETUpdater.FileExtension" as well.
| Code: | | I2CETUpdater.FileExtension = 'CETRAINER' -- or 'byTheyCallMeTim13.cetrainer' it just puts it and a period at the end of the file name. |
Local:
https://drive.google.com/file/d/1W2_xkYfHoAIeHWuHsXdfi4w5kOtQEw59/view?usp=sharing
Table files:
https://drive.google.com/file/d/1xE03Li3t0x3dIhPqvp8gFWBStbDbRxxt/view?usp=sharing
To distribute you'll have to embed the modules in the table/trainer's Lua script; or you'll have to distribute the modules, either as table files for local files.
EDIT: And you're welcome to fork the modules; and trim them down and make them your own, just change the "ClassName" and the module name please so there are no name conflicts (you or I can remove the Licence I just add it out of habit but any code I post is yours the moment you read it).
EDIT:
The version file now needs to look like this, with version new line ('\r\n' or '\n') then table url.
| Code: | 3.0.9
http://fearlessrevolution.com/index.php?attachments/mgsvtpp-v3-0-9-ct.9549/
|
EDIT:
Updated the module, to take a format setting for the file name:
| Code: | | I2CETUpdater.FileNameFormat = '${FileName}.[v${Version}].${FileExtension}' |
| Code: | | I2CETUpdater.FileNameFormat = '${Process}.${Version}.${FileExtension}' |
| Code: | | I2CETUpdater.FileNameFormat = '${Temp}${FileName}.[v${Version}].${FileExtension}' |
| Code: | | I2CETUpdater.FileNameFormat = '${TrainerOrigin}' |
| Description: |
|
 Download |
| Filename: |
I2CETUpdater.lua |
| Filesize: |
6.39 KB |
| Downloaded: |
3200 Time(s) |
_________________
|
|
| Back to top |
|
 |
Corroder Grandmaster Cheater Supreme
Reputation: 75
Joined: 10 Apr 2015 Posts: 1668
|
|
| Back to top |
|
 |
TheyCallMeTim13 Wiki Contributor
Reputation: 51
Joined: 24 Feb 2017 Posts: 976 Location: Pluto
|
Posted: Wed Apr 11, 2018 9:56 pm Post subject: |
|
|
Added some stuff.
* Changed setting "VersionUrl" to "VersionFileUrl"
| Code: |
Version: 1.1.1
1.0.1:
* Initial setup.
1.0.5:
* Added auto save ("AutoSave") setting and functionality (default: true).
- Auto saves loaded table/trainer after download,
using the name generated with "FileNameFormat".
* Added force update ("ForceUpdate") setting and functionality (default: false).
- Forces table/trainer update by closing CE if user selects no.
1.1.1:
* Changed some file name format keys.
* Changed setting "VersionUrl" to "VersionFileUrl".
Author: Matt - TheyCallMeTim13 - MattI2.com
Features:
- Auto updates table (".CT") or trainer (".CETRAINER") files from a URL.
-
Settings:
TableVersion:
TableName:
TableUrl:
VersionFileUrl:
FileExtension:
DefaultVersion:
FileNameFormat:
ForceUpdate (default: false): Forces table/trainer update by closing CE if user selects no.
AutoSave (default: true): Auto saves loaded table/trainer after download,
using the name generated with "FileNameFormat".
NewLine:
Messages:
NewVersionMessage:
DownloadQuestion:
SavedMessage:
UserSaveMessage:
ForceSaveMessage:
ClosingMessage:
HasLatestMessage:
Keys:
TrainerOrigin
Process
UserDir
HomeDir
AppData
Temp
CheatEngineDir
HomeDir
CheatTablesDir
UserName
FileName
TableName
Version
VersionNumer
FileExtension
TableTitle
GameTitle
Examples:
Version File:
3.0.9
http://fearlessrevolution.com/index.php?attachments/mgsvtpp-v3-0-9-ct.9549/
Code:
require('I2CETUpdater')
CETUpdater.checkTableVersion(versionFileUrl, tableVersion, tableName)
Code:
require('I2CETUpdater')
CETUpdater.TableVersion = '3.0.8'
CETUpdater.TableName = 'mgsvtpp'
CETUpdater.VersionFileUrl = 'https://docs.google.com/document/d/1pPgHNGV1-EmIpfxxXp0vnoeoZxlCg11ofdV1x78bJEw/export?format=txt'
CETUpdater.FileNameFormat = '${TableName}.[v${Version}].${FileExtension}'
CETUpdater.checkTableVersion()
Code:
local url = 'https://docs.google.com/document/d/1pPgHNGV1-EmIpfxxXp0vnoeoZxlCg11ofdV1x78bJEw/export?format=txt'
require('I2CETUpdater')
CETUpdater.checkTableVersion(url, '3.0.8', 'mgsvtpp') |
local files:
https://drive.google.com/file/d/14TcAdRAVl4FfrxApheAMVtZ3Be-zQbtc/view?usp=sharing
tabel files:
https://drive.google.com/file/d/1Y4lRqw46mdQ1CTB5SF-jZt8BjR9KPS2A/view?usp=sharing
EDIT
| Code: | --[====================================================================================================================[
I2 Cheat Engine Table Updater
Version: 1.1.2
1.0.1:
* Initial setup.
1.0.5:
* Added auto save ("AutoSave") setting and functionality (default: true).
- Auto saves loaded table/trainer after download,
using the name generated with "FileNameFormat".
* Added force update ("ForceUpdate") setting and functionality (default: false).
- Forces table/trainer update by closing CE if user selects no.
1.1.1:
* Changed some file name format keys.
* Changed setting "VersionUrl" to "VersionFileUrl".
1.1.2:
* Fixed "ForceSaveMessage" setting name, changed to "ForcedMessage".
Author: Matt - TheyCallMeTim13 - MattI2.com
Features:
- Auto updates table (".CT") or trainer (".CETRAINER") files from a URL.
-
Settings:
TableVersion:
TableName:
TableUrl:
VersionFileUrl:
FileExtension:
DefaultVersion:
FileNameFormat:
ForceUpdate (default: false): Forces table/trainer update by closing CE if user selects no.
AutoSave (default: true): Auto saves loaded table/trainer after download,
using the name generated with "FileNameFormat".
NewLine:
Messages:
NewVersionMessage:
DownloadQuestion:
SavedMessage:
UserSaveMessage:
ForcedMessage:
ClosingMessage:
HasLatestMessage:
Keys:
TrainerOrigin
Process
UserDir
HomeDir
AppData
Temp
CheatEngineDir
HomeDir
CheatTablesDir
UserName
FileName
TableName
Version
VersionNumer
FileExtension
TableTitle
GameTitle
Examples:
Version File:
3.0.9
http://fearlessrevolution.com/index.php?attachments/mgsvtpp-v3-0-9-ct.9549/
Code:
require('I2CETUpdater')
CETUpdater.checkTableVersion(versionFileUrl, tableVersion, tableName)
Code:
require('I2CETUpdater')
CETUpdater.TableVersion = '3.0.8'
CETUpdater.TableName = 'mgsvtpp'
CETUpdater.VersionFileUrl = 'https://docs.google.com/document/d/1pPgHNGV1-EmIpfxxXp0vnoeoZxlCg11ofdV1x78bJEw/export?format=txt'
CETUpdater.FileNameFormat = '${TableName}.[v${Version}].${FileExtension}'
CETUpdater.checkTableVersion()
Code:
local url = 'https://docs.google.com/document/d/1pPgHNGV1-EmIpfxxXp0vnoeoZxlCg11ofdV1x78bJEw/export?format=txt'
require('I2CETUpdater')
CETUpdater.FileNameFormat = '${Process}.${FileExtension}'
CETUpdater.checkTableVersion(url, '3.0.8', 'mgsvtpp')
Code:
local url = 'https://docs.google.com/document/d/1pPgHNGV1-EmIpfxxXp0vnoeoZxlCg11ofdV1x78bJEw/export?format=txt'
require('I2CETUpdater')
CETUpdater.ForceUpdate = true
CETUpdater.AutoSave = true
CETUpdater.NewLine = '\n'
CETUpdater.FileNameFormat = '${TrainerOrigin}'
CETUpdater.NewVersionMessage = 'There is a newer version of this table/trainer.'
CETUpdater.DownloadQuestion = 'Would you like to download it now?'
CETUpdater.SavedMessage = 'New table/trainer saved.'
CETUpdater.ForcedMessage = 'Sorry but the table/trainer creator thinks it\'s best to use the latest version!'
CETUpdater.ClosingMessage = 'Now Closing Cheat Engine'
CETUpdater.HasLatestMessage = 'You currently have the latest version!'
CETUpdater.checkTableVersion(url, '3.0.8', 'mgsvtpp')
Code:
local url = 'https://docs.google.com/document/d/1pPgHNGV1-EmIpfxxXp0vnoeoZxlCg11ofdV1x78bJEw/export?format=txt'
require('I2CETUpdater')
CETUpdater.ForceUpdate = false
CETUpdater.AutoSave = true
CETUpdater.FileNameFormat = '${Process}.${FileExtension}'
CETUpdater.UserSaveMessage = 'Be sure to save the new table/trainer!'
CETUpdater.checkTableVersion(url, '3.0.8', 'mgsvtpp')
]====================================================================================================================]--
|
| Description: |
|
 Download |
| Filename: |
I2CETUpdater.lua |
| Filesize: |
13.48 KB |
| Downloaded: |
3134 Time(s) |
| Description: |
|
 Download |
| Filename: |
I2CETUpdater.lua |
| Filesize: |
12.03 KB |
| Downloaded: |
3162 Time(s) |
_________________
|
|
| Back to top |
|
 |
AylinCE Grandmaster Cheater Supreme
Reputation: 37
Joined: 16 Feb 2017 Posts: 1551
|
|
| Back to top |
|
 |
TheyCallMeTim13 Wiki Contributor
Reputation: 51
Joined: 24 Feb 2017 Posts: 976 Location: Pluto
|
Posted: Thu Apr 12, 2018 6:11 am Post subject: |
|
|
Make sure your getting text back and not an error/404 message.
| Code: |
local url = ''
local int = getInternet()
local text = int.getURL(url)
int.destroy()
print(text) |
It's not saving with the new version number, Not sure why yet; but I'll figure it out.
EDIT: figured it out.
EDIT:
With your url I get this.
https://www.dropbox.com/s/urnepw05qu0lr20/Game1.1.1.cetrainer?dl=1
| Code: |
l+|z fYQGюMٍ%D>nrZ BTνozћAܭ,RIaoOR'*Ȫҏp}]KΔGՌXjti$vBWbf;fmq .Zy}8rj,Pt3"u[M?]L~_{*hmimzO: r_"D=#]k[Ǣo>,5dߺ7u<e#J
ѝk49S'gi0thJPd7қ퐩e$qt|U\InQjGu[W?Zx*rQ[oQRffhXOS
]:C#T`:@Gm:߰s2h\6V-83]5gU5!fʹ-2KbrP~5{4 ZH
{7*4r!°zY5TEBf5YwL=y;}1_ rCiO2S[``[7HNӷoOERt! _?$Pd:*CRHn):>WÀ'^69
FS'_hj=,.
uRcD{)nGn6Ec<ߕDӣZ
f-4ȹv%tY\)ZBogMx8?[vE*D):]Ä/<(,'*M0ZO^S8>r6
'P"Tq6@
4/nnx{`ApY@n3ekl.p&*ka1JDSQfSq%7al"IAM^gWR1eI69#VJňrw(?&D9ې wyr<c?="Cר.y?*
~( (&cWg2k7p e{67N!Ć~n%7#vuld\eTQ5P߮gomk;7|+ D
G< |
And with just the downloaded file I get this error.
| Code: | | loadTable([[C:\Users\Matt\Downloads\Game1.1.1.cetrainer]]) |
| Quote: | Error:data error
Script Error
|
So this is not a valid file it looks like, and I think "loadTable" needs a raw XML CT/CETRAINER file.
| Description: |
|
 Download |
| Filename: |
I2CETUpdater.lua |
| Filesize: |
13.57 KB |
| Downloaded: |
3139 Time(s) |
_________________
|
|
| Back to top |
|
 |
Corroder Grandmaster Cheater Supreme
Reputation: 75
Joined: 10 Apr 2015 Posts: 1668
|
Posted: Thu Apr 12, 2018 9:46 am Post subject: |
|
|
of course, I think because script stored at dropbox is a 'FILE' instead a 'SCRIPT'.
@Aylin, try store your script below (which I've decompiled) wit format text (at google doc or other web host, in case paste bin is blocked on your country)
Your decompiled script :
| Code: | <?xml version="1.0" encoding="utf-8"?>
<CheatTable CheatEngineTableVersion="26">
<Forms><UDF1 Class="TCEForm" Encoding="Ascii85">#JhJ]Q[r[Ayps=TN,9$mO%S9PDT4G}rAqG_LX^SJ=.u5r0?Ay52q=XyBGQYXR22o$L:p0)UVinQbI-ZYbMO1lJ9)1n@I2;5tUYVZnv6F9fU(-sFw9t4Rn6z27r[G,H4y=GXO^p-H.7Qf,1:GG0I}-[jD38.K}Ph7rvNvIF9?b:=.GIm/4ySY:A[D:=#_u._87k3kNm$HBaGa9f.GL3=fp=o[77oj^^ThLVEYh%faDre^h=2wuaXa%/Uf-CfCt0;g{)R=bof8f=fwJ)KX;{CMD,ewBCJ4gV_xd@hfdB9!2ry{-QV58)-^uHuL.ofvUhcc_1/t4H1$8B!Tx[oX88v*+q;D2-7z5Wp_hZheSkf(5Iq188LMlm^k/#ub=!QSSIXWW?CQzSzlG]=b{d!/up9I_oJcKQ!{Oe7DN.BOzeu(B2t74=c}UCgnf:^N?r0j,lA:g?tVNiYp%gzorojTGsl+P4BdO^8,l!YMmMsiK.BbJQjUDCXFLeVcbyq4ZHopHhkH5JgJ2hNMRf(h6:bf]wQ+%GhZFWa%!_ICotCI}RDbhk$saTb#sU(xKGVJF.aeRa!oD_N@$s:]FNsFHcNdQ/pK.^awD@VkJBeaThEa-30r$[i)(=9qm!r1ANB4Q$Yx,3*SNPjkZl*cis)P}2jEfG$3i?PEdcX[mQwWP$Z.T-$h!+WY700F$IMoCMNM}MxoghYx6OTm#yLpJ*oUBiuq34cGwz1=MYPIew7Qb_/^#m[S[,JAL+g:r_Jhr^V[u.,5JvvblLKCqDD7r[]v]MdLA68*9LkWCdRl)m!yDSWTF+w8=Vo*kcNg:x[vs{tk;=Jblvm867uP-5(B[7+;X_8((V]niXyju1IHnaE95nkbCF]mJ.lVwkHdk^jX{7LopL%CLX)dOmrIANgN-Y3:P!G}MM1@HOrOzMj3N;XPbr4N{VsP4A{CCk8N;[VkUtz2%j=y{La9nj$9$O{RPg%MV1-tqs%J+o!NQ!$QJN(VE^]vOCh#qs%SR#dr+5q%7:F:?F;)N5%2;JYjwoVSfHvGEyQ*cy(qovKUW*S3Es6)vg!s-pf%,Q7S(x5yj75-8;.8#v;)
---- bla...bla...bla...
---- bla...bla...bla..
function CEButton3Click(sender)
UDF1.CEImage3.visible = true
UDF1.CEButton3.Enabled = false
UDF1.CEButton1.Enabled = true
UDF1.CEButton2.Enabled = true
UDF1.CEImage1.visible = false
UDF1.CEImage2.visible = false
end
form_show(UDF1)
--local size = math.random(10,100000000000)
--end
--print(encodeFunction(my_script_to_encode))
</LuaScript>
</CheatTable> |
and then test to call it first with this script :
| Code: | local url = 'https://pastebin.com/raw/JCdcNiwW ' --- this is my URL for your script. You need use your own URL
local int = getInternet()
local text = int.getURL(url)
path = TrainerOrigin or getMainForm()
local name = path .. "\\mycode.CT"
local file = io.open(name, "w")
file:write(text)
file:close()
loadTable(name)
int.destroy() |
NOTE : you need store your SCRIPT on web host, not a FILE
_________________
Stealing Code From Stolen Code...
And Admit It.. Hmmm....Typically LOL |
|
| Back to top |
|
 |
|
|
You cannot post new topics in this forum You cannot reply to topics in this forum You cannot edit your posts in this forum You cannot delete your posts in this forum You cannot vote in polls in this forum You cannot attach files in this forum You can download files in this forum
|
|