Cheat Engine Forum Index Cheat Engine
The Official Site of Cheat Engine
 
 FAQFAQ   SearchSearch   MemberlistMemberlist   UsergroupsUsergroups   RegisterRegister 
 ProfileProfile   Log in to check your private messagesLog in to check your private messages   Log inLog in 


CEHook Problem

 
Post new topic   Reply to topic    Cheat Engine Forum Index -> Cheat Engine Source
View previous topic :: View next topic  
Author Message
XxNuBhAkcErXx
How do I cheat?
Reputation: 0

Joined: 15 Apr 2007
Posts: 2

PostPosted: Sun Apr 15, 2007 9:04 pm    Post subject: CEHook Problem Reply with quote

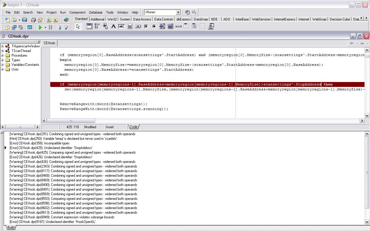
every time i compile cehook on delphi it gives me the same msg on unidentifed label

Four errors:
[Error] CEHook.dpr(358): Incompatible types
[Error] CEHook.dpr(425): Undeclared identifier: 'StopAddress'
[Error] CEHook.dpr(426): Undeclared identifier: 'StopAddress'
[Error] CEHook.dpr(9187): Undeclared identifier: 'HookOpenGL'




sorry im new here and im following rolling dice's uce tut



untitled.JPG
 Description:
Probelm
 Filesize:  193.82 KB
 Viewed:  3391 Time(s)

untitled.JPG


Back to top
View user's profile Send private message
Vivak
Expert Cheater
Reputation: 0

Joined: 13 Jun 2006
Posts: 148
Location: No Where

PostPosted: Sun Apr 15, 2007 9:16 pm    Post subject: Reply with quote

You should follow a newer tut like FlawedMatrix's
_________________
Back to top
View user's profile Send private message Visit poster's website AIM Address
XxNuBhAkcErXx
How do I cheat?
Reputation: 0

Joined: 15 Apr 2007
Posts: 2

PostPosted: Sun Apr 15, 2007 9:18 pm    Post subject: Reply with quote

ehh ill have to redo everything but oh well

thanks!

btw where do i get it? the search engine isnt telling me anything
Back to top
View user's profile Send private message
Display posts from previous:   
Post new topic   Reply to topic    Cheat Engine Forum Index -> Cheat Engine Source All times are GMT - 6 Hours
Page 1 of 1

 
Jump to:  
You cannot post new topics in this forum
You cannot reply to topics in this forum
You cannot edit your posts in this forum
You cannot delete your posts in this forum
You cannot vote in polls in this forum
You cannot attach files in this forum
You can download files in this forum


Powered by phpBB © 2001, 2005 phpBB Group

CE Wiki   IRC (#CEF)   Twitter
Third party websites