| View previous topic :: View next topic |
| Author |
Message |
zIa1yBX5 How do I cheat?
Reputation: 0
Joined: 22 Aug 2024 Posts: 4
|
Posted: Tue Sep 03, 2024 5:40 am Post subject: Game crash! |
|
|
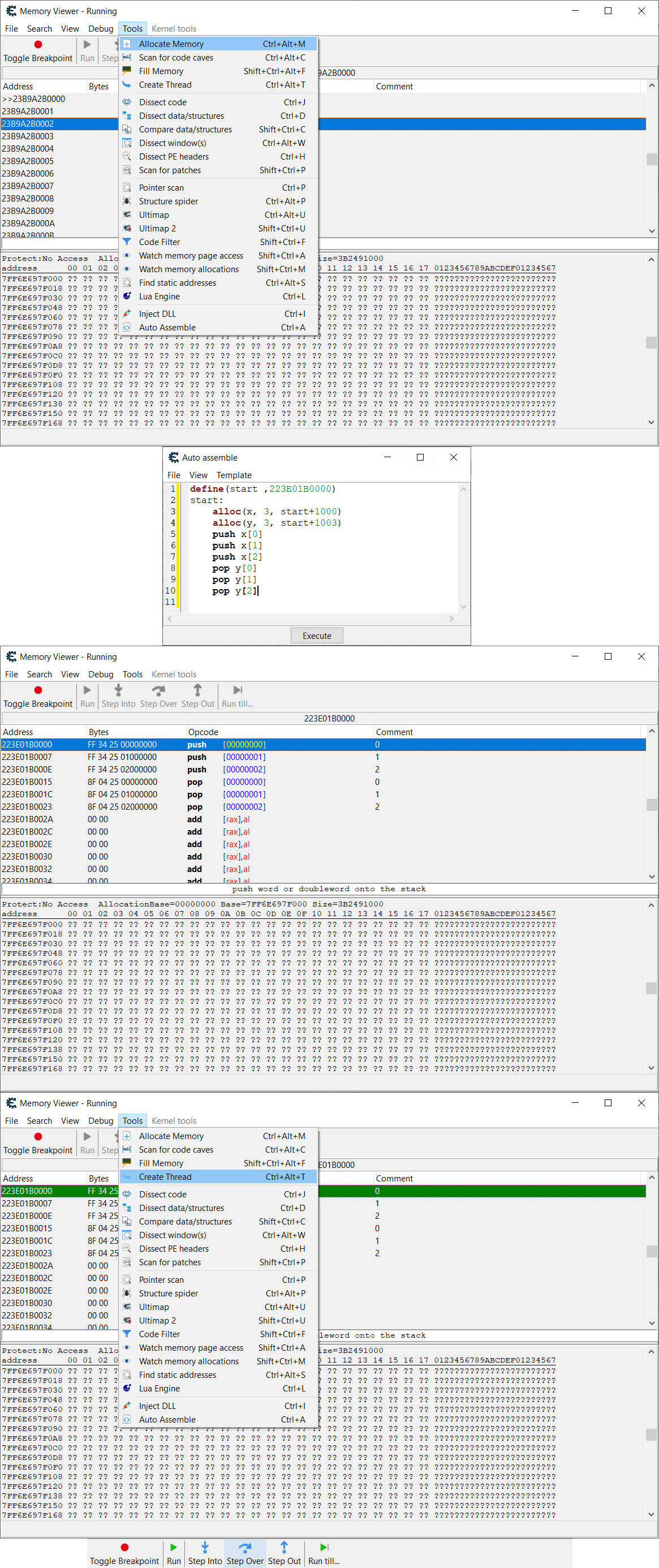
I allocate my chunk of memory and inject my code and perform it. But it crash the game. Can anyone tell me why?
| Description: |
|
| Filesize: |
1.31 MB |
| Viewed: |
9172 Time(s) |

|
|
|
| Back to top |
|
 |
Csimbi I post too much
Reputation: 98
Joined: 14 Jul 2007 Posts: 3372
|
Posted: Tue Sep 03, 2024 1:13 pm Post subject: |
|
|
| You don't return after the last pop. You run uninitialized code.
|
|
| Back to top |
|
 |
zIa1yBX5 How do I cheat?
Reputation: 0
Joined: 22 Aug 2024 Posts: 4
|
Posted: Wed Sep 04, 2024 1:32 am Post subject: |
|
|
| Csimbi wrote: | | You don't return after the last pop. You run uninitialized code. |
I changed my code, but the game still crashed.
```cea
define(start ,207D9320000)
start:
alloc(x, 3, start+1000)
alloc(y, 3, start+1003)
mov x[0], 1
mov x[1], 2
mov x[2], 3
push x[0]
push x[1]
push x[2]
pop y[0]
pop y[1]
pop y[2]
mov eax, 1
mov ebx, 0
syscall
```
|
|
| Back to top |
|
 |
Csimbi I post too much
Reputation: 98
Joined: 14 Jul 2007 Posts: 3372
|
Posted: Wed Sep 11, 2024 3:44 pm Post subject: |
|
|
Create code cave, jump there, run your code there and jump back.
Seems to me you are overwriting a lot of code at address 207D9320000.
|
|
| Back to top |
|
 |
|