Gear2ndGandalf Cheater
Reputation: 0
Joined: 22 Jan 2018 Posts: 36 Location: USA
|
Posted: Fri Jul 28, 2023 5:25 pm Post subject: Need help Updating Zanzer's DB XV2 Scripts |
|
|
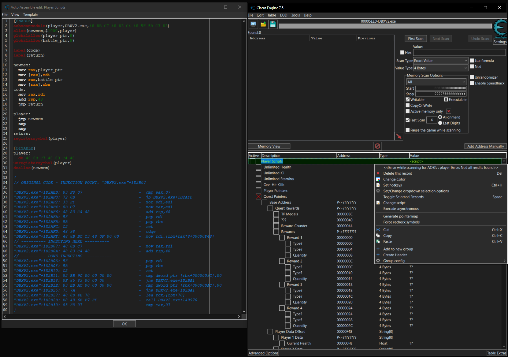
Hello team, I am looking to update Zanzer's Dragon Ball Xenoverse 2 table, but need a tip in regards to finding my way though dissect data structures. XV2 seems helpfully organized while many of the pointers to structs are well named by the developers. For the player pointer scripts I'll have to find the correct AOB's which shouldn't be hard.
I figured this should be a cake walk. still, I am in need of a sample or tutorial from another game to guide me if anyone is willing to point me to the right topic or tutorial. I would be grateful and may succeed in updating said table. I know I'm close to learning how to do this.
Please view attachments and thanks for reading!
| Description: |
| Game Data Pointer Lua Scripts Need Updating. |
|
| Filesize: |
340.44 KB |
| Viewed: |
4158 Time(s) |

|
| Description: |
| Player Pointer Assembly Scripts Need Updating. |
|
| Filesize: |
454.04 KB |
| Viewed: |
4158 Time(s) |

|
| Description: |
| It seems the game is holding my hand but...I get lost. |
|
| Filesize: |
47.11 KB |
| Viewed: |
4158 Time(s) |

|
|
|